What’s new with SQL Tools
Hello community, the June release of Azure Data Studio 1.37 is here! We are also excited to announce the release of SQL Server Management Studio (SSMS) 18.12. In this Azure Data Studio release, backup and restore to URL was introduced for Managed Instance. Updates were also made to support the Table Designer feature in offline mode using SQL Projects. Per user requests, Table Designer now supports column reordering and column computation to allow for easier database customizations. Additionally, improvements were made to the Query Execution Plan feature to support plan comparison to improve overall plan performance. We also addressed some bugs and updates across all platforms and extensions, some of which will be highlighted in this blog.
Backup and restore to URL is now available in Azure Data Studio for Managed Instances
Support for backup to URL in Azure Data Studio with Azure Blob Storage as a backup destination was added for Managed Instance in this release. When connected to a Managed Instance, you now have the option backup to URL:

Table Designer updates
We are excited to announce the SQL Projects support for the Table Designer in Azure Data Studio. With SQL Projects, changes or updates to database schema can be deployed without the need to be connected to a server instance. Tables, views, stored procedures, and scripts can all be added and edited in offline mode to allow for easier serverless database development and administration. Now with support for Table Designer in the SQL Projects extension, you can create tables for SQL Projects with the same graphical editor available from object explorer connections to live databases. To learn more about what can be done with this extension in Azure Data Studio, check out the SQL Database Projects extension documentation and Getting Started with SQL Database Projects. Please note that SQL Projects functionality requires that the extension be installed.
Table Designer now supports computed columns and column reordering
Based on user requests, our team worked to add APIs to support computed columns in Table Designer. With computed columns, data can be used from other columns to calculate a value for the column to which it belongs. These columns are not physically stored on the disk unless the column is marked PERSISTED. Computed column expressions can be specified in the Column Properties pane and these expressions are reflected in the Graphical User Interface (GUI) as well as in the Scripts Pane.

Table Designer now provides the option to add columns in between existing columns, rather than at the end of the table by default. See below for this in action.

In addition, columns can now be re-arranged by dragging to user specification. See below for column dragging in action.

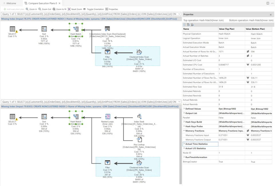
Query Plan Viewer
In this release of Azure Data Studio, we’ve introduced plan comparison, which allows you to view two plans side by side to help identify differences. Within a plan, right-click and select Compare Execution Plan from the pop-up menu, or select the menu button.

The plan will open in a new window where you can add another plan to compare against the original. Beyond visual distinction, you can open the properties window via the top menu to drill into different operators and further understand differences.

This release also includes minor changes related to the display of object names in plans, the display information in the properties window, the addition of decimal places to operator costs for large plans, and the option to display the estimated plan, or include the actual plan, via the toolbar:

SQL Bindings
Support for Azure SQL Bindings for Azure Functions is now available in preview for C#, JavaScript, and Python. In a recent update to the mssql extension for VS Code we introduced the ability to quickly create Azure Functions with integration to your database tables from the object explorer view. Both input and output bindings are available for you to use in connecting your database to Azure Functions for both querying and inserting data. Get started with C# bindings through the mssql extension integration today and learn more about SQL bindings for Azure Functions in the documentation.

Extension updates
We are excited to introduce an update to the PowerShell extension, bringing an improved user interface and performance. Read more about this extension update on the PowerShell team blog.
In the June release, you will see several extensions receiving updates. Many of these updates come from quality improvements based on your feedback at our GitHub repository. Extensions receiving fixes include Schema Compare and SQL Projects.
SSMS 18.12 release
Last week we released SSMS 18.12, which contains updates to the Link feature for Azure SQL Managed Instance and improvements to the Data Classification interface, as well as multiple fixes. SSMS 18.12 also includes support for compatibility mode 160, which is available in Azure SQL DB and SQL Server 2022. Note that SSMS 19 is the recommended SSMS release for SQL Server 2022. Download SSMS preview 2.
Summary
We are excited to continue to improve on capabilities on Azure Data Studio. We are aware of current limitations and are working on iterative improvements. If you would like to help improve Azure Data Studio, please share any feedback or report issues through our Azure Data Studio Issues page. Our engineering team regularly reviews issues and assigns them to different monthly milestones. Your votes on issues help us prioritize what to work on next.